Wonderware Intouch与西门子PLC通讯,本文章以西门子S7-1200为例,通讯方式为SIDIRECT。
一、配置SMC
(1)在AVEVA文件夹目录下,选择并打开“System Platform Management Console”(缩写简称为SMC)

(2)打开SMC后,依次展开“Operations Integration Server Manager——项目名——WinPlatform_Main——Operations Integration Supervisory Servers——Siemens-SIDIRECT——OI.SIDIR.1——Configuration——PORT”

(3)左键选中“PORT”,右键选择“Add Legacy Connection”(“Add Legacy Connection”是绝对地址寻址,“Add Symbolic Connection”是变量名寻址)。“Configuration”的相关参数无需设置。选择绝对地址寻址的前提是在1200PLC的CPU硬件组态中勾选上“允许PUT/GET通讯”,以及去掉数据块属性中的“优化数据块”选项。

(4)左键选择建好的“New_Legacy_000”,在右边出现了三个切换sheet:“New_Legacy_000 Parameters”“Device Groups”“Device Items”。

第一先看协助文档(在Siemens-SIDIRECT上右键选“协助”)里面的解释:
- Network address:在你UDP/IP以太网络上的PLC IP地址;
- Local TSAP(Transaction Server Access Point):是指电脑的本地传输服务访问点,从菜单中选择连接资源的十六进制数。本地TSAP由两(2)个十六进制数字组成。第一个数字对应于连接资源。每个数字的范围从00到FF。默认值分别为01和00;
- Remote TSAP(Transaction Server Access Point):此远程TSAP对应于您在S7 CP的TSAP中配置的内容。通过键入远程机架和远程插槽的十进制数字,并从菜单中选择连接资源的十六进制数字,配置远程TSAP。远程机架号“Remote Rack No.”和远程插槽号“Remote Slot No.”的值范围从0到255,默认值分别为0和1。连接资源“Connection Resource”的值范围从00到FF。默认值为03;
- PLC Connectivity:看门狗方案,用于在没有活动时检测到PLC的连接状态。。
(5)设置好Parameters后,切换到第二个选项卡“Device Groups”,在这里右键添加建立的通道名称,默认名称为“Topic_0”,采样时间为1000ms,“Topic_0”是可以根据自己的取名习惯修改的,但最好改一个和这个PLC特征有关联的名称,列如“S71200”,完成后点击右上角保存退出。


二、配置IDE
(1)打开“System Platform IDE”,弹出以下弹窗:

(2)如果是第一次打开,需要新建一个Galaxy,这里Galaxy直接翻译过来是“星系”的意思,在Wonderware Intouch里面,实则指的是整个项目,由于Wonderware Intouch把所有内容都各自模块化,建立驱动连接用的是“System Platform Management Console”,变量点可以在“System Platform Management Console”、“IDE”、或者“Intouch HMI WindowMaker”里面建,画面在“Intouch HMI WindowMaker”,画面运行在“Intouch HMI WindowViewer”,所以Galaxy指的就是他们所有的总和。
点击“New Galaxy”,在“Galaxy name”里面填写项目的名称,我们这里取名为Test。
“GR node name”是本机计算机名,如果项目移植到其他主机上,这里需要改为其他主机名;
“Galaxy type”,就是选一个项目模板,第一次做项目肯定没有积累的模板,我们选择Default_Empty.cab,如果已经做过类似的项目,可以将上个项目生产cab的模板,直接放在C:Program File(x86)——ArchestrA——Framework——Bin——BackupGalaxies里面。

(3)点击Create后,等待进度完成,回到弹窗页面,点击“Connect”,进入IDE主页面。

(4)接下来,正确的做法是,将“Template Toolbox”框内的“Device Integration”和“System”下的逐个进行生成Derived Template(派生模板),然后将原“Device Integration”和“System”隐藏不用,而是用新的派生模板,这时由于原“Device Integration”和“System”图标都是带锁的,是不能修改的,而派生模板是根据编程者的需要修改的。我在这里偷懒,就不生成派生模板了,直接当做派生模板来用了。
(5)新建“WinPlatform”实例,WinPlatform_001相当于一台主机电脑。

(6)新建“AppEngine”实例,AppEngine_001相当于一个应用程序。

(7)新建“DDESuiteLinkClient”实例,DDESuiteLinkClient_001相当于通讯驱动。

(8)新建“UserDefined”实例,UserDefined_001相当于一个对象,可以是一个阀门,可以使一个罐子,可以是一个PLC,与这个实例相关的过程量就作为这个对象的相关属性设置在这个对象里。

(9)新建“Area”实例,Area_001相当于一片区域或者一个工段;

(10)在左下角“Deployment”选项卡内,将DDESuiteLinkClient_001按住拖曳到AppEngine_001内部释放,结果如下图:

(11)接下来我们开始建立变量点。
- 双击“UserDefined_001”;
- 打开属性的添加“➕”按钮;
- 在右边出现的属性Name里面填写这个对象的一个属性名,列如Temp(温度);
- “Data type”选择Float(浮点型);
- “Eng units”填写℃;
- “Available features”选择I/O;
- “I/O”选项卡里面选择“Read”(只读);
- 完成后点击右上角保存按钮。

(12)双击“DDESuiteLinkClient_001”,开始设置通讯通道。

- 双击打开;
- Server node填写本主机IP地址或是直接“localhost”;
- Server name填写SMC中OI.SIDIRECT.1的中间部分“SIDIRECT”;
- 切到下一个选项卡;

- 添加驱动通道;
- 此处的通道名称必定与SMC中“Device Groups”中名称一致,我们这里用的是S71200;
- 添加变量名称;
- 这里的命名规则是“对象名.属性名”,根据我们前面建立的对象和属性,这里为UserDefined_001.Temp;
- 这里需要填写PLC中此变量的变量地址D102,后面加一个F是IDE协助文档里面要求的数据格式Float;
- 保存并check In;
(13)此时,对象UserDefined_001图标前带有一个感叹号,意味着没有和驱动通道相绑定,需要将对象拖至相应的驱动通道内。

- View——IO Devices;
- 将UserDefined_001拖曳至S71200松开,UserDefined_001的感叹号消失;
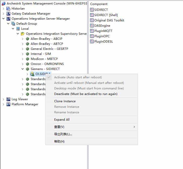
(14)在SMC界面,OI.SIDIRECT.1右键点击Deactivate,激活消失后,在右键Activate激活一次。

(15)在Deployment界面,将各个右键部署下去,相当于使用生效。

(16)然后就可以在SMC的以下目录查看变量的实时数值。如果D102F显示红色方框,代表通讯没有连接上,如果是绿色方框且Value列有实时变化的数值,则表明已经连接上。此处由于没有实际的PLC,故显示连不上。
















暂无评论内容