大家好,今天我们一起来学习一下持续集成自动化框Jenkins+Allure+Git+Python 在windows下的部署。
1、下载安装java11,设置好环境变量
2、从jenkins官网下载windows版安装包,选择安装推荐插件进入
3、从插件管理中下载allure插件

4、配置jenkins全局属性,这里的路径是python安装路径,和本地环境配置路径一直,以便jenkins也能调用python指令

5、全部工具配置添加allure的本地安装路径,以便jenkins能调用allure执行指令

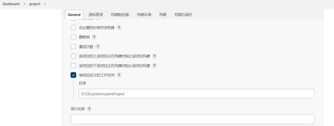
6、新建一个项目,配置访问空间为项目Python执行脚本目录(如使用Git拉取数据,需要保持与本地仓库一致)

7、使用Git拉取数据,设置项目Git地址和Git本地仓库目录(与windows脚本执行路径,包括下方allure路径等保持一致)


8、构建操作设置选择windows执行,设置添加命令cd切换到项目路径再运行脚本,需要配置趋势图,copy是把allure-reporthistory文件操作拷贝一份到allure-resultshistory
首次构建报错找不到history路径那就自己去目录下创建一个就可以了
d:
cd D:Git-jenkinsopmsProject
python run.py
copy D:Git-jenkinsopmsProjectallure-reporthistory*
D:Git-jenkinsopmsProjectallure-resultshistory

9、构建后操作设置

10、展开高级,设置allure-report路径



项目Git拉取报错问题处理

全局工具配置里把本地Git安装的路径下的git.exe程序路径添加进去,由于jenkins没找到Git本地程序安装路径


















- 最新
- 最热
只看作者