八爪鱼采集器模版演示vol.23。
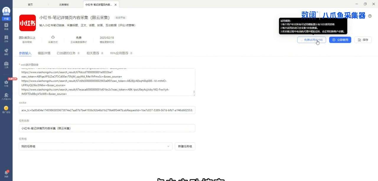
运营竞品分析需要批量采集某红书笔记,手动复制粘贴太慢,数据还容易遗漏怎么办?用这款模板只需粘贴链接,自动采集笔记标题、互动数据、用户信息,甚至视频和话题,全程云端执行,不占本地资源。操作超简单。
·复制要采集的某红书笔记链接,输入cookies,保存登录信息,点击启动搞定。

·系统自动翻页,抓取数据,实时保存到云端表格,中途关机也不怕。
·看标题、互动数据、发布时间等15项核心指标,自动导出Excel表格,连用户头像和话题标签都不放过。

竞品分析、爆款复盘、效率翻倍。点击客户端采集模板,免费试用同款工具。私信太多,无法一一回复,需要模板的同学请查看评论区获取。八爪鱼采集器。
© 版权声明
文章版权归作者所有,未经允许请勿转载。如内容涉嫌侵权,请在本页底部进入<联系我们>进行举报投诉!
THE END
















暂无评论内容